Git Course
Tutorial sobre Git & Github
View on GitHub
Download .zip
Download .tar.gz
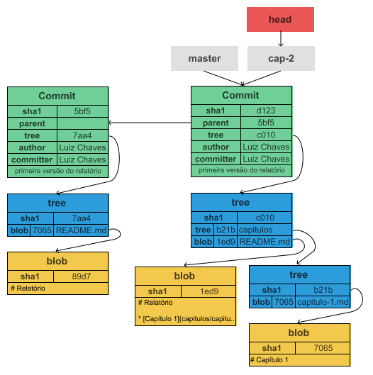
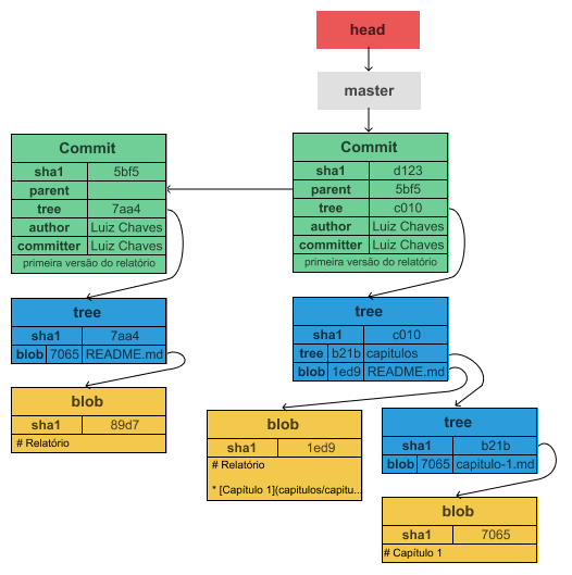
Objetos Git
Versão 1
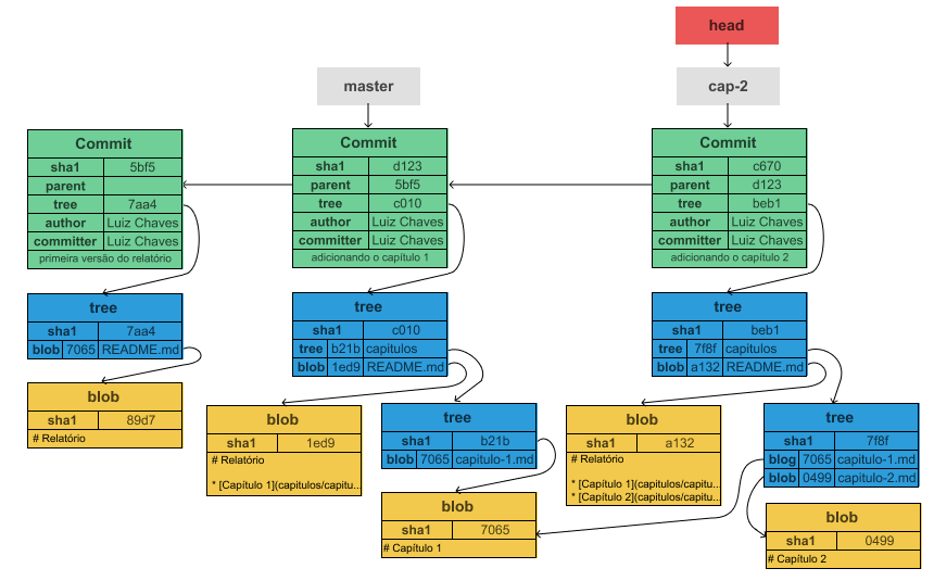
Versão 2
Criando a branch
cap-2
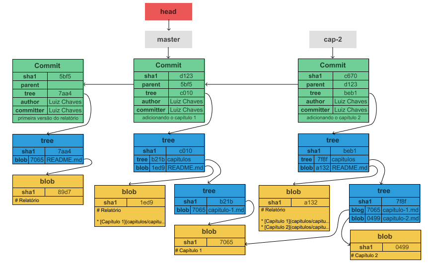
Versão 3
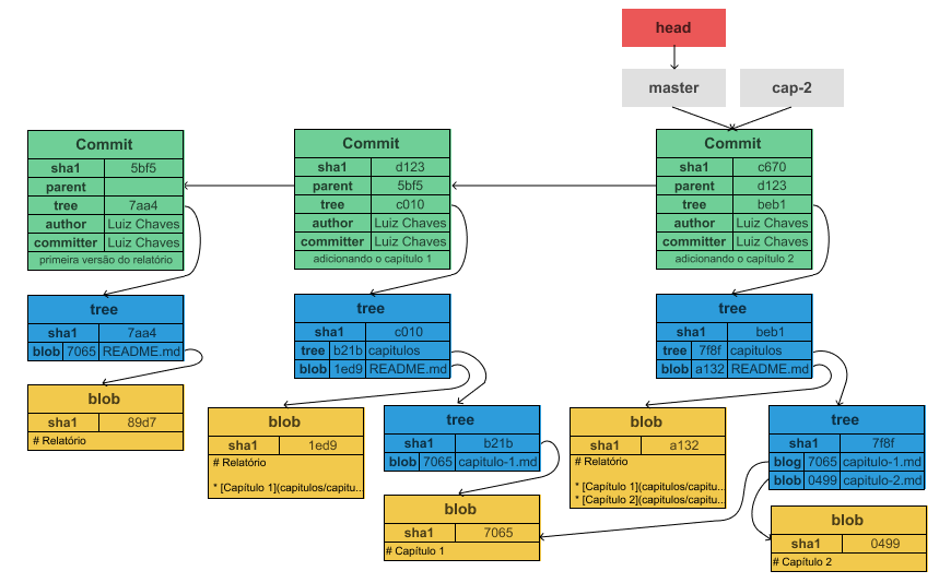
Merge do
cap-2
para o
master